网赚实战:广告联盟之日付广告联盟
网赚实战:广告联盟之日付广告联盟
一、准备工作
上一篇咱们聊了建站,有心的小伙伴可以去瞅瞅。
https://makeliving.site/website-building/
今天,咱们来聊聊怎么用你的网站来赚点小钱——通过广告联盟。首先,你得有个自己的网站。这是一切的基础。然后,得搞明白啥是广告联盟,怎么找到适合自己的广告联盟。找广告联盟,就像找对象,得擦亮眼睛,找靠谱的。这里给你几个网站,可以去搜搜看,但记得自己要判断一下,别被忽悠了。
广告联盟资源
http://www.60lm.com/search.asphttp://www.lianmeng.la/

找到那种日结的广告联盟,这样结算起来方便,但一般都有起提金额,比如100块。所以,你得有点儿耐心,慢慢攒。
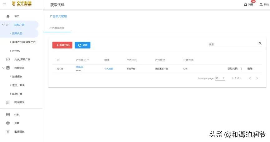
二、创建和管理广告位
找到合适的联盟后,下一步就是创建广告位。每个平台的操作都不太一样,但大体上就是注册登录,找到获取广告代码的地方,然后按要求填写信息。创建好广告位,点击获取代码。然后把代码复制到你网站的index.html文件里。这一步可能需要一点点技术含量,不懂的话,可以百度一下,其实挺简单的,就是找到对应位置,把代码复制进去。根据你网站的内容,可以多添加几个平台的广告。代码添加好后,记得把index.html文件更新到你的网站上(具体操作可以参考上一篇文章)。


三、实操:模拟用户访问
广告添加好了,接下来就是实操环节。具体思路是这样的:用指纹浏览器加上动态IP,模拟不同IP的用户访问你的网站,观看广告。百度搜索“IP代理”,注册后可以免费体验,用来测试一下。下载比特指纹浏览器,创建窗口,设置代理,使用代理IP平台的API提取链接,填入API地址,测试提取。点击确定,完成浏览器创建。打开这三个窗口,每个窗口的IP都不一样,这样就模拟了不同用户,然后就可以开始愉快地操作了。





四、自动化操作的升级
升级思路:利用指纹浏览器的RPA自动化操作,自动切换IP、浏览器窗口、自动点击广告。具体怎么操作,可以看看他们的官网教程:
学习资源
比特指纹浏览器教程
总结与建议
总结一下:
建站:首先,你得有个自己的网站,这是一切的基础。了解广告联盟:搞清楚什么是广告联盟,怎么找到适合自己的广告联盟。找联盟:通过提供的网址,找到靠谱的广告联盟,注意判断联盟的可靠性。创建广告位:在广告联盟平台上注册登录,创建广告位,获取广告代码。添加广告代码:将广告代码复制到你网站的index.html文件中。多平台广告:根据你网站的内容,可以添加多个平台的广告。更新网站:将更新后的index.html文件上传到你的网站上。实操:使用指纹浏览器和动态IP,模拟不同IP的用户访问你的网站,观看广告。测试:通过IP代理平台获取免费体验IP,用来测试广告效果。自动化操作:利用指纹浏览器的RPA自动化功能,自动切换IP、浏览器窗口、自动点击广告。
通过以上步骤,你可以利用自己的网站来赚取广告联盟的收入。虽然这个过程可能需要一些技术和耐心,但只要你肯学、肯尝试,就一定能够成功。
最后,别忘了持续优化你的网站内容,提高用户体验,这样才能吸引更多的用户,赚取更多的广告收入。祝你在广告联盟的道路上越走越远,赚得盆满钵满!
-
- 古力娜扎长腿吸睛 完美诠释仙女气质 这腿简直了
-
2026-04-12 06:54:46
-
- 「调酒」鸡尾酒女王-曼哈顿鸡尾酒
-
2026-04-12 06:52:32
-
- 茶漏,你用对了吗?
-
2026-04-12 06:50:18
-
- 中国六代机歼40试飞成功,各项指标远超现役歼20,战力非常恐怖
-
2026-04-12 06:48:04
-
- 西华大学到底怎么样?
-
2026-04-12 06:45:49
-
- 盘车的这些知识你会不会
-
2026-04-12 06:43:35
-
- 在外国人眼里,中国到底是怎样的国家?看完真实案例让我爽了一把
-
2026-04-12 06:41:21
-
- 推荐5本女主是娇软美人的古言小说,被男主无限宠爱
-
2026-04-12 06:39:06
-
- 清政府什么时候灭亡的?
-
2026-04-12 06:36:52
-
- 恭喜!李治廷自曝跟混血女友已结婚,妻子是自己初恋,正面照曝光
-
2026-04-12 06:34:38
-
- 佛肚竹的生长特性与栽培技术
-
2026-04-12 06:32:23
-
- 路边的烟酒店明明没人进去,却一直都不倒闭,为啥?老板道来真相
-
2026-04-12 06:30:09
-
- 不良人四大尸祖现身三位,每一位都性格迥异,阿姐成搞笑担当
-
2026-04-12 06:27:55
-
- 在看守所睡觉有多难?我关押9个月都快神经衰弱了。
-
2026-04-12 06:25:41
-
- 江西口碑特高的4款零食,端午回家记得带上,孝敬长辈也有面子
-
2026-04-12 06:23:26
-
- 85年属什么?85年是乙丑牛年(工作易受上司赏识)
-
2026-04-12 06:21:12
-
- 5本都市高武类小说推荐:超燃超好看
-
2026-04-12 06:18:58
-
- 邪恶的本质?金牛座变态心理的心理机制分析
-
2026-04-11 11:33:59
-
- 小三小四的合法性是指
-
2026-04-11 11:31:55
-
- 想发财吗?看看你的眉毛是什么样
-
2026-04-11 11:29:50



公安部长和国安部长,谁的级别更高?
石家庄金伯帆酒店被27军长打砸事件经过和真相曝光
重庆行政区划调整畅想,由21区合并为11区如何?
皮夹克(皮夹克是什么意思)
卢鑫师父郑宏伟结婚,苗阜送大红包,卢鑫一家三口和玉浩出席婚礼
各级组织部及其部长是什么级别?
二根线都是火线怎么回事 出现两根火线怎么处理?